Systemarchitektur design

Wir beraten und unterstützen Sie beim Entwurf neuer Systemarchitekturen  im Bereich Automobil, Landmaschinen und Schienenfahrzeuge.

Wir übernehmen für sie den Entwurf von Systemarchitekturen von der Analyse der Anforderungen bis zur Spezifikation von Steuergeräten, Bussystemen und Software-Architekturen.

Functional_design2

 Analyse der Anforderungen und Generierung eines funktionalen Modell des Gesamtsystems

 Aufbau und Analyse von Systemarchitekturen

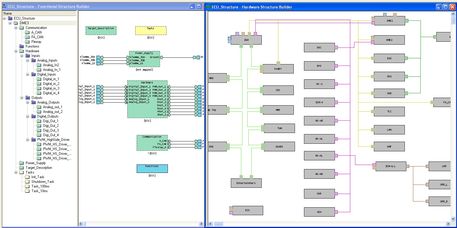
Im zweiten Schritt wird eine existierende oder geplante Systemarchitektur in Form von Steuergeräten und Buskommunikationsverbindungen definiert. Das Funktionsmodell wird auf die Steuergeräte gemappt.

 

Das Gesamtsystem wird dabei zunächst als funktionales Modell abgebildet. Dazu werden bestehende Lösungen analysiert und in ein grafisches Funktions- modell überführt.

Das hierarchische Funktionsmodell bildet das gesamte Fahrzeug oder Teile davon ab. Die Funktionen in den Blattkonten enthalten die Lösungen der jeweiligen Funktion in Hard- und Software und ermöglichen so umfangreiche Analysen hinsichtlioch der funktionalen Sicherheit des Gesamtsystems.

Die Generierung des funktionalen Modells erfolgt in enger Zusammen- arbeit mit dem Kunden und unter Einsatz speziell dafür entwickelter Werkzeuge.

- Automatische Transformation von Simulink-Modellen (SL2FUN)

- Automatische Transformation von C-Code (C2FUN)

- Automatische Transformation der CANdb (CAN2FUN)

- Transformation von Elektrik-Schaltplänen und Dokumenten (manuell)

HSB_Neu

3E besitzt mehr als 20 Jahre Erfahrung in der Entwicklung von Systemarchitekturen und Tools zur Unterstützung des funktionalen Entwicklungsprozesses.

Unsere Experten arbeiten mit den von Ihnen vorgegebenen Werkzeugen oder mit eigenen Tools wie im nachstehenden Beispiel beschrieben.

In dieser Phase können Betrachtungen hinsichtlich der erforderlichen Ressourcen durchgeführt werden wie Rechenleistung, IO-Kanäle oder Buslast.

 Analyse zur funktionalen Sicherheit von Systemarchitekturen

analysis4

Die in den oben beschriebenen Schritten definierte Systemarchitektur wird im Hinblick auf die Auswirkungen möglicher Ausfälle oder Fehler in Hard- und Software analysiert.

Jedes Modellobjekt kann einzeln oder gemeinsam mit anderen Elementen als fehlerbehaftet markiert werden. Die Auswirkungen werden über das gesamte System kalkuliert und im Modell farblich gekennzeichnet (Rot: primärer Fehler, Orange: sekundäre Auswirkung)

Zur Analyse können folgende Elemente als fehlerbehaftet markiert werden:

- Funktionen, Schnitstellen, Signale

- Hardware- und Software-Elemente

- Steuergeräte, IO-Kanäle, Aktoren und Sensoren

- Busverbindungen und -kabel

 

Beispiel: Ausfall von ECU_Front

blue_glossy_button

“Model based design and evaluation of E/E systems” , Conference “Electronics in automobiles” Baden-Baden

3E Banner 6

System architectures